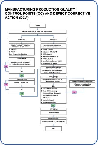
Tiêu chuẩn chất lượng
Việc cài đặt ống dẫn chống cháy WinDuct®- 2 giờ này bao gồm hai phần:
1. Việc lắp đặt ống kim loại tấm theo SMACNA hoặc DW 144 G.I. Phương pháp thi công ống dẫn.
2. Việc áp dụng WinCoat ™ trên bề mặt ống dẫn G.I để cung cấp xếp hạng hỏa lực trong 2 giờ như đã được Cơ quan phòng cháy địa phương kiểm tra và phê duyệt.
Hỗ trợ việc cài đặt hệ thống WinDuct®, đại diện của Công ty phòng cháy chữa cháy thụ động Sdn Bhd và khách hàng sẽ tiến hành kiểm tra hệ thống ống dẫn lửa được hoàn thành, đối với G.I. Sự phù hợp của ống dẫn và độ dày lớp phủ nằm trong các giá trị được khuyến nghị.
|
|
|
|
|
|
* Đảm bảo chất lượng.
------------------------





